AI Automation Portfolio | Land AI

What We’ve Built​ so far.

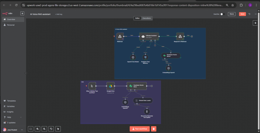
Voice RAG Assistant for Smart Lead Qualification

This voice AI agent combines RAG (Retrieval-Augmented Generation), Supabase, and PostgreSQL memory to qualify leads with dynamic, accurate responses based on your documents. Perfect for replacing static FAQ bots, capturing inbound interest, and automating first contact with leads via voice or text—ready to plug into your CRM or sales pipeline.

AI Sales Summary & CRM Automation

This workflow turns sales meeting PDFs into fully automated insights and actions. ✅ How it works: Triggers from a new file uploaded to Google Drive Extracts and parses meeting content with AI Generates structured output: persona, red flags, opportunities, qualification score, and deal probability Automatically classifies the priority level (High, Medium, Low) Creates or updates contact in HubSpot Logs the deal with all insights Sends a summary email to stakeholders Notifies the team via Slack with key information 🔄 Built in n8n. No follow-up left behind. No deal forgotten.

The Ultimate Personal Assistant – AI-Powered Workflow

A multi-channel AI assistant that understands voice or text, manages your calendar, email, and contacts — all in one place. Key Features: Handles voice or text commands (WhatsApp & Telegram) Books and updates Google Calendar events Reads, replies, and organizes Gmail inbox Updates contact info in your database Searches the web for relevant answers (Tavily) AI memory for context-aware responses Built with: n8n + OpenAI + Google APIs + Evolution API + Tavily Use Cases: Smart AI secretary for busy founders. Internal AI helpdesk assistant. Productivity automation for solopreneurs.

LinkedIn Lead Enrichment Automation (n8n + Google Search + Sheets)

This workflow enriches LinkedIn profiles using Google Search and structured extraction, saving valuable data like title, bio, and profile link into Google Sheets. It’s perfect for SDR teams or lead researchers looking for quick, contextual insights.

AI Technical Analyst for Stock Market

This workflow sends a stock ticker via Telegram, and the bot replies with a chart + AI analysis. It tells if you should buy, hold, or avoid, and suggests an entry price (e.g., “Buy if under $155”). Tech: n8n, OpenAI, Telegram Bot, Chart API Flow: User sends ticker Chart + data fetched AI analyzes indicators Bot replies with chart + recommendation Perfect for investors who want fast, AI-powered insights without research.

LinkedIn Post Automation (AI)

This automation generates and posts LinkedIn content using Tavily for research and GPT-4.1 for copywriting. Triggered by form input, it creates an image, formats content, and posts it automatically. Tech: n8n, GPT-4.1, Tavily, LinkedIn API Flow: Form triggers idea Tavily fetches data GPT-4.1 writes the post Image is generated Post sent to LinkedIn

🌐 Global Lead Scraper

An n8n workflow that scrapes and filters business emails from Google Maps and websites. It deduplicates results and logs them into a spreadsheet — streamlining targeted outbound campaigns. Key Features: Mass scraping of targeted business leads by location or industry Auto-extraction of email addresses from websites Built-in deduplication and empty value filtering Smooth integration with email marketing tools or CRMs

Custom support email agent

This automation monitors your Gmail inbox for incoming emails and intelligently classifies whether the message is related to customer support. If the email matches support-related criteria (like refunds, order tracking, billing issues, etc.), an AI agent is triggered to handle the response.

Using GPT-4o and Pinecone (vector database), the system retrieves relevant policy documents and composes a personalized, accurate, and professional draft response. The reply is then saved as a Gmail draft and sent via Telegram notification for review.

AI Voice Agent

This workflow turns a simple form into a powerful voice automation system powered by AI. It can instantly call a lead, collect their intent, and store both raw data and an AI-generated summary into a spreadsheet. Ideal for sales and customer qualification.

This automation uses n8n and Retell AI to streamline voice-based lead qualification. Upon form submission, the system automatically makes a call using an AI agent. The call is fully personalized with name, service, and budget details. After the conversation:

  1. The lead’s details are logged in Google Sheets

  2. The call transcript is summarized using OpenAI GPT-4o and LangChain

  3. The smart summary is also stored for internal follow-up

AI-Powered Dental Intake Automation with Clinical File Generation

This workflow is designed for dental clinics looking to streamline patient intake using AI and automation.

It begins when a new patient fills out a Google Form. The submitted data is stored in a Google Sheets spreadsheet. From there, an AI agent (via Groq) automatically generates a well-structured, professional clinical file based on the responses — complete with emojis for readability and clarity.

The generated file is saved as a Google Doc in a designated Google Drive folder, and the document link is automatically added back into the spreadsheet for easy access and tracking.

Transform Your Business Today

Stay ahead of the curve! Subscribe for the latest updates, exclusive offers, and industry insights delivered straight to your inbox.
You have been successfully Subscribed! Ops! Something went wrong, please try again.

Stay ahead of the curve! Subscribe to receive insights, updates and exclusive automations powered by AI

Quick Links

Company

Resources

© 2025 Land AI – Smart technology to scale your busines